
LS Dialog Editor
LSDE
Write & translate with AI as your copilot
Improve your software and game localization with AI-assisted translation tools and advanced narrative features, while you remain in control.
✓ No information required • ✓ Full and unlimited access • ✓ No pre-commitments

Boost your projects
Boost your international sales with LSDE's translation, copywriting, and content creation services.
Unity
Godot


RPG Maker
Unreal Engine
GameMaker
construct3
cocos2d


phaser
babylonjs


SugarCube


NovelStudio
Get help from your favorite LLMs.
Claude
Deepseek
Gemini
GPT
Mistral
ollama
elevenlabs
For whom?
LSDE is designed for developers who want to retain full control over their creations, while fully leveraging modern technologies. In this context, LLMs act as copilots, but you remain the pilot of your project. Integrating i18n into your project is an effective strategy to boost your international sales and improve UX.
WEB developer
This is for web developers who are looking to efficiently manage i18n with their HTML markup and to get a better visualization of their layout rendering.
video game developer
For video game developers who wish to sell their creations globally. For those who work on proprietary game engines with custom needs. For creators who want to enrich the narrative atmosphere of their universe. For those who desire to maintain total control over their story and narrative quality.
software developer
This is for software developers who want to delegate some complexity to focus on their code. It's for developers who want to centralize internationalization (i18n) and reduce their mental load by delegating translation and redundancy to the LLM. It's for developers who desire a close connection with their project and writing.
Main Features
The LSDE engine offers built-in features to optimize your workflow and take your projects global.
Translate all your projects in a single click.
LLM-assisted translation and localization, ensuring the fidelity of your original texts.
-
Contextual and controlled translation powered by your LLMs.
-
Tracking, comparison, and diagnosis of your tasks.
Streamline your text management and ensure professional results.
Centralize the drafting, composition, and proofreading of your project texts to more easily achieve the quality and consistency you require.
-
Fully customizable task management menu.
-
Advanced UI/UX for rendering authoring and composition.
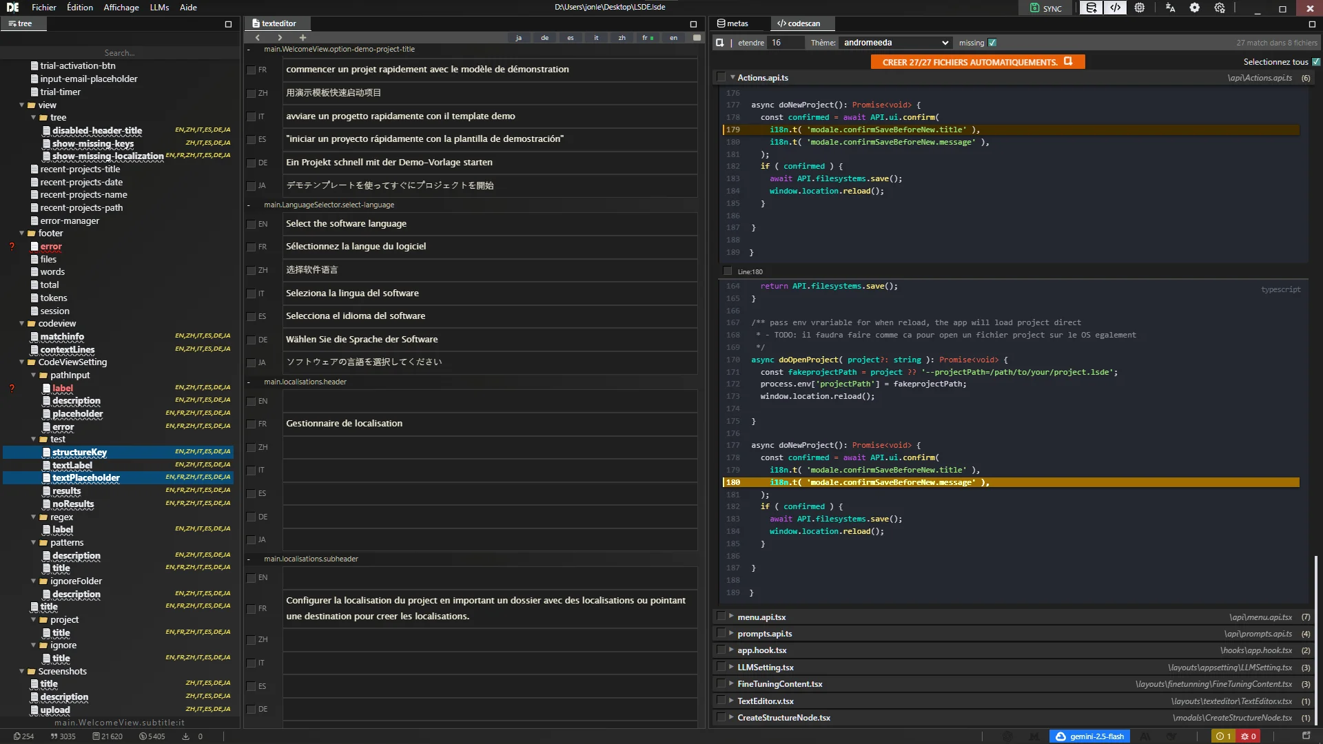
Connect your IDE to your codebase.
Visualize and access in real-time your available or missing keys in your codebase.
-
Visualize the location of your keys in your LSDE project and your IDE.
-
Generate thousands of keys within seconds with their contexts.
Diagnosis and debugging for your projects
Real-time diagnostic tools that detect inconsistencies and problems in your project.
-
Diagnosis of orphan keys and missing translations.
-
Correction and reformulation of problematic dialogues based on their context.
Adapt all tasks to your specific needs.
Customizing tasks and rules governing LLMs to precisely meet the requirements of your narrative art.
-
Create and customize your custom tasks with ease.
-
Optimize your tasks in real time with the fine-tuning module.
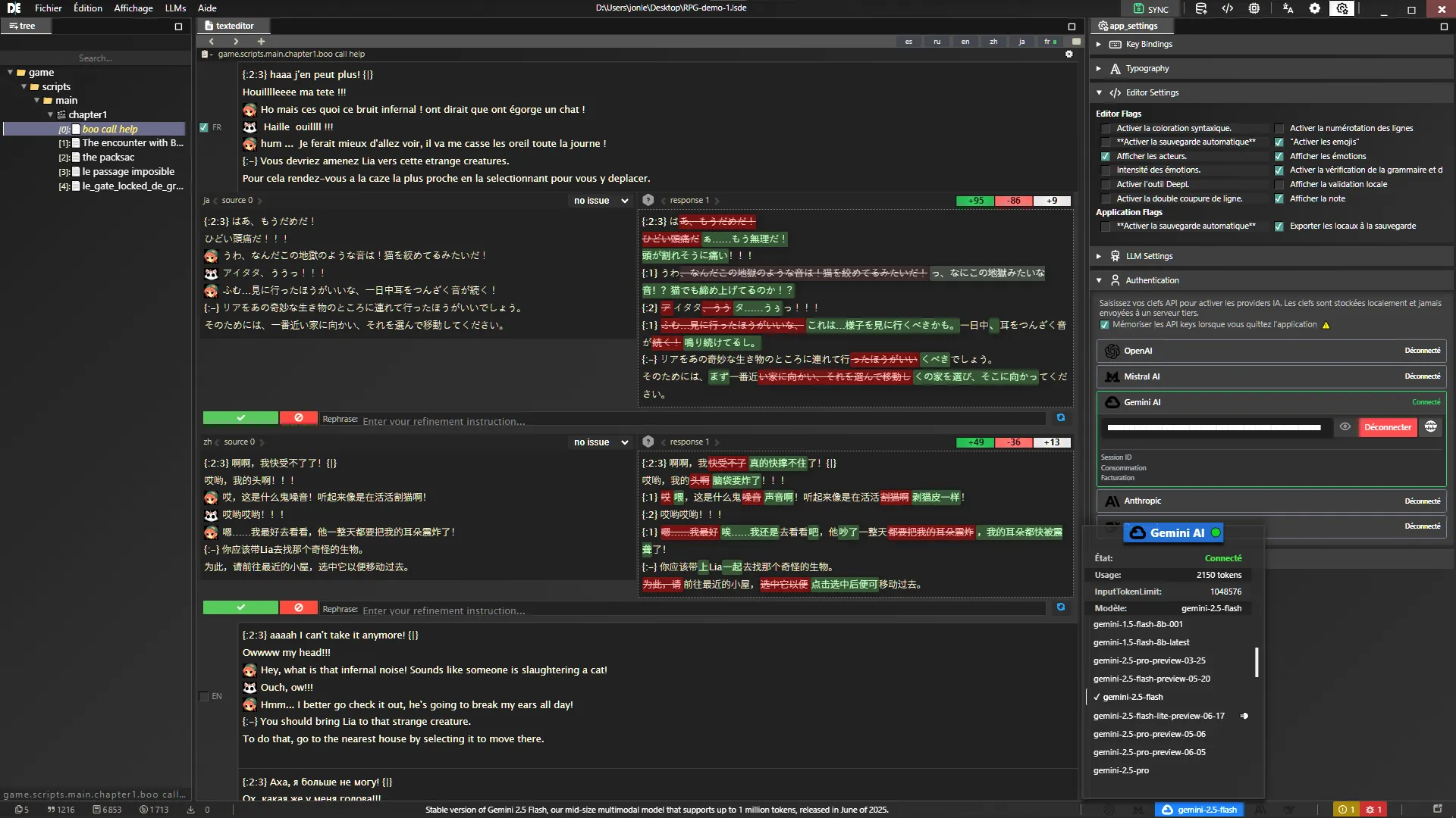
Manage contexts and metadata to ensure consistency and coherence.
Manage contexts to resolve i18n complexities, and enrich metadata to effectively guide translators, composers, and LLMs.
-
Add personal notes, characters, images, and customize key rendering.
-
Manage the complexities of i18n, such as plurals, gender, and variables, using sub-keys.
Customization of your characters' voices
Assign characters to your dialogues to generate voice variations
-
Advanced character and voice configuration
-
Monitoring dialogue progression and managing changes.
Custom voice generation
Fully configure voice filters, narrative emotional nuances, and contextual complexity.
-
Post-filter and script to enhance the original text and voice emotions.
-
Segmentation system for handling contextual complexities and variables.
TTS Voice Generator
LS Dialog Editor allows you to generate voice narration for your projects. This will accompany your dialogues, reflecting the personality of your characters. Create your characters, choose a key, and generate the voice version of your dialogues, imbued with the personality of your characters.
Lia Sun-Berry
Lia is a hysterical young girl with a shrill voice and constantly angry. When she speaks, she invariably raises her voice, as if the end of the world were imminent at any given moment.
French
Salut ca va , je suis Lia et toi tu ma lair dun chat un peut [slow] weirdoo
English
Hi, how are you? I'm Lia. And you? You look like a bit of a [slow] weirdo cat to me.
Japanese
やあ、元気?私はリアだよ。君は猫みたいだけど、ちょっと[slow]変なヤツに見えるよ。
Discover LS Dialog Editor in video
The YouTube channel offers some educational videos to discover LSDE in action.
Trailer LS Dialog Editor
LSDE is free and unlimited during the beta
Enjoy unlimited access to the trial version until the end of the beta. No account or email is required.







